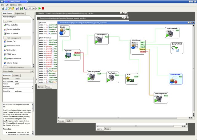
Bytecoders nos presenta una aplicación bastante curiosa que nos permite programar un dialplan para Asterisk de forma completamente visual como el conocido VisualDialplan pero a diferencia de este último, su código fuente se distribuye bajo licencia GPL: DialogPallete.
Como podeis ver, este tipo de aplicaciones son muy espectaculares a la hora de hacer un dialplan sencillo, aunque dudo bastante de la potencia ante algunas configuraciones más complicadas, no obstante su función la cumple: facilitar la programación y edición de un dialplan a manos de usuarios sin conocimientos avanzados.
DialogPallete funciona bajo Linux y ha sido desarrollado en C++ y Python junto con las librerías QT3.
En el foro de DialogPallete podeis encontrar ayuda sobre cómo instalarlo y configurarlo aunque, como bien indica Bytecoders, el desarrollo parece haber sido suspendido ya que la última versión salió hace más de 2 años.
La verdad es que me llama la atención la similitud de VisualDialplan y DialogPallete, aunque tras echar un rápido vistazo descubro que los autores no son los mismos y de hecho están en diferentes países por lo que puede ser simplemente casualidad el parecido entre estas dos aplicaciones y parece que VisualDialplan lleva la delantera al ser un proyecto activo y con continuas actualizaciones (la última versión soporta Asterisk 1.4) algo muy importante hoy día es mantener este tipo de proyectos bien actualizados. Pero encontrar una versión libre puede hacer renacer este tipo de aplicaciones tanto por el autor como por cualquier otro usuario interesado en continuar el proyecto, esto ratifica el hecho de que el software libre ayuda a evolucionar y a mejorar. 🙂
Únete a la comunidad Sinologic
Crea tu cuenta gratuita y participa en las conversaciones sobre VoIP, Asterisk, Kamailio y telecomunicaciones IP.





